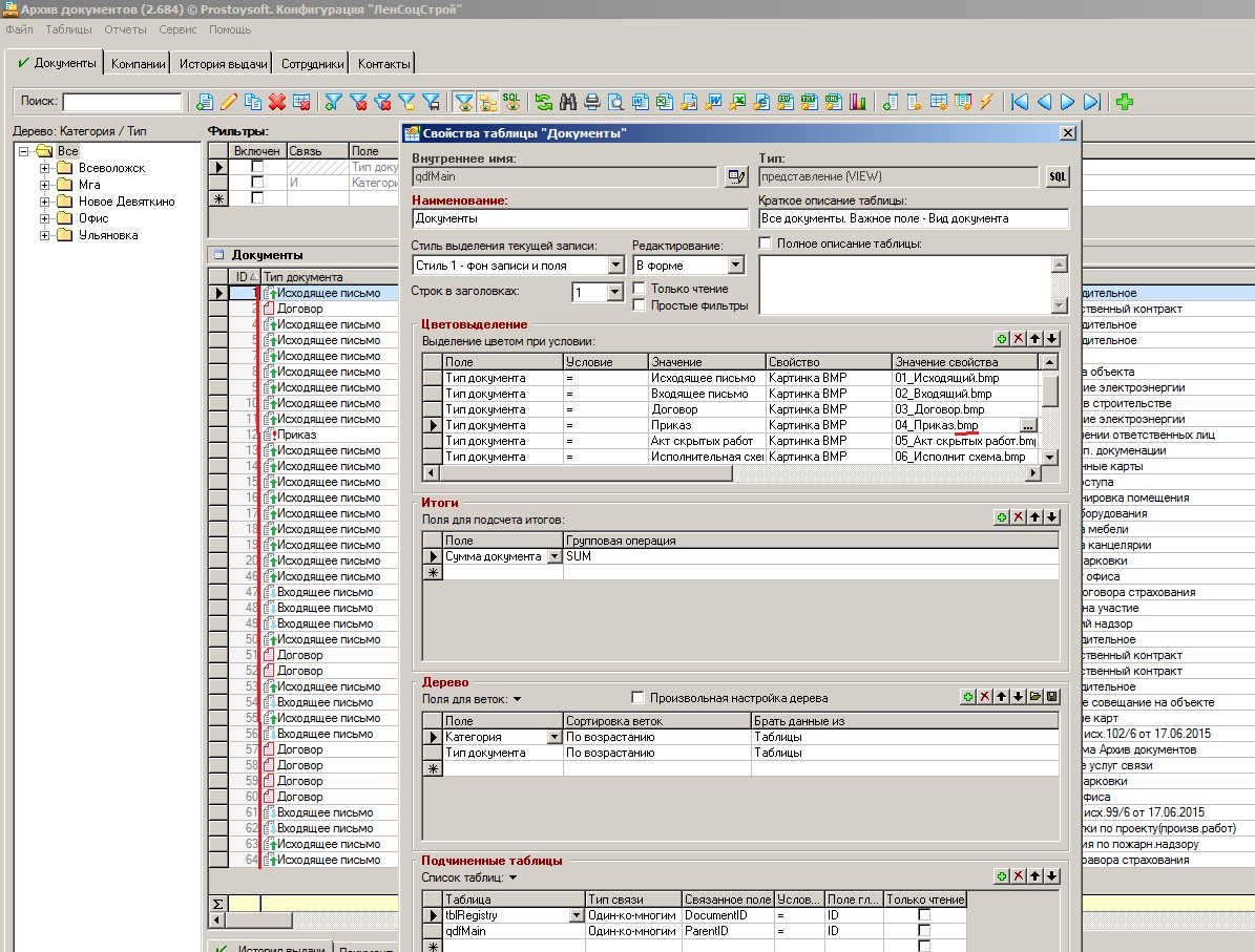
| Можно правила цветовыделения задать с BMP картинками. См. скриншот.
 Покажите нам ваши BMP картинками в табличке пжл, именно те, которые должны быть конкретно у вас в вашем проекте. Чтобы можно было оценить на сколько они простые и легкие.
 Ваши каракули, конечно, прекрасны, Вы талантливый художник)) Но к слову,  в замечательной программе Microsoft Paint есть отличная возможность выделения произвольной графической  области и дальше копипейст. Очень просто вставлять картинки или их части в другие картинки. И таки хотелось бы понять, как стоит задача изначально, что надо в итоге и "на выходе". Абстактные примеры "Клиент 1", "Клиент 2", "Клиент 3" нем не подходят. И что мы тут могли бы сделать в плане усовершенствования программы - может галочку новую внедрить для полей-картинок "Отображать в таблице" и т.п.
 
 
 
						
							| Вложения: |  
								|  Pic1.jpg [ 386.72 КБ | Просмотров: 14934 ]
 
 |  _________________
 2B OR NOT 2B = TRUE
 |