Программы "Простой софт" www.prostoysoft.ru

ВНИМАНИЕ! РЕКЛАМНЫЕ СООБЩЕНИЯ И ГИПЕРССЫЛКИ В ФОРУМЕ ЗАПРЕЩЕНЫ (посты удаляются автоматически)
Текущее время: 31.12.2025 18:16

Часовой пояс: UTC + 4 часа




Начать новую тему Ответить на тему  [ Сообщений: 34 ]  На страницу 1, 2, 3  След.
Автор Сообщение
СообщениеДобавлено: 06.02.2011 21:33 
Не в сети

Зарегистрирован: 02.05.2010 12:04
Сообщения: 34
1. Производится рассылка по базе данных (из табл "клиенты" и табл " мероприятия". Есть тема рассылки. Как сделать так, чтобы сей факт был зафиксирован в таблице контакты по типу "рассылка" с ссответствующей темой в поле "заметки" с привязкой к какжому клиенту, входящему в рассылку?
2. Отправляется единичное письмо клиенты из табл "клиенты". Далее см вопрос №1.


Вернуться к началу
 Профиль  
 
СообщениеДобавлено: 07.02.2011 13:06 
Не в сети
Администратор

Зарегистрирован: 15.02.2006 20:16
Сообщения: 3690
Откуда: Санкт-Петербург
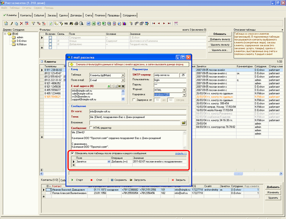
См. картинку.


Вложения:
Pic1.gif
Pic1.gif [ 123.77 КБ | Просмотров: 78943 ]

_________________
2B OR NOT 2B = TRUE
Вернуться к началу
 Профиль  
 
СообщениеДобавлено: 10.02.2011 01:27 
Не в сети

Зарегистрирован: 02.05.2010 12:04
Сообщения: 34
СПасибо!


Вернуться к началу
 Профиль  
 
СообщениеДобавлено: 10.02.2011 01:41 
Не в сети

Зарегистрирован: 02.05.2010 12:04
Сообщения: 34
Нет,ничего не заносится.((( поле заметок остается пустым


Вернуться к началу
 Профиль  
 
СообщениеДобавлено: 10.02.2011 10:32 
Не в сети
Администратор

Зарегистрирован: 15.02.2006 20:16
Сообщения: 3690
Откуда: Санкт-Петербург
Странно, а у нас совсем недавно закончилась рассылка с поздравлением, и все прекрасно обновляется :wink:
К тому же очень многие клиенты этим уже давно пользуются.
Что-то вы упускаете... наверное, не в то поле смотрите.
Упростите ситуацию - удалите все записи, оставьте парочку, и поля все удалите, оставьте чуточку.
После этого пробуйте.
Ну, если не сможете, обращайтесь в поддержку.

_________________
2B OR NOT 2B = TRUE


Вернуться к началу
 Профиль  
 
СообщениеДобавлено: 10.02.2011 18:06 
Не в сети

Зарегистрирован: 02.05.2010 12:04
Сообщения: 34
нет, ничего не заноситься никуда((
рассылка проходит, яполучаюна почту контрольное пиьсмо а факт рассылки не фиксируется.. а ведь он долждне фиксироваться в таблице контакты?


Вернуться к началу
 Профиль  
 
СообщениеДобавлено: 10.02.2011 20:20 
Не в сети
Администратор

Зарегистрирован: 15.02.2006 20:16
Сообщения: 3690
Откуда: Санкт-Петербург
Для обращения к нам в поддержку нужно обязательно предоставить:
1. Полноэкранный снимок (скриншот)
2. Копию вашей базы данных (можно удалить лишние данные)
3. Точную последовательность действий пользователя

_________________
2B OR NOT 2B = TRUE


Вернуться к началу
 Профиль  
 
СообщениеДобавлено: 16.02.2011 13:41 
Не в сети
Администратор

Зарегистрирован: 15.02.2006 20:16
Сообщения: 3690
Откуда: Санкт-Петербург
Проверьте на последней версии программы.

_________________
2B OR NOT 2B = TRUE


Вернуться к началу
 Профиль  
 
СообщениеДобавлено: 10.03.2011 14:25 
Не в сети

Зарегистрирован: 09.03.2011 07:57
Сообщения: 6
Здравствуйте, Ivan
1.
Можно ли в текст "послан емейл с поздравлением" вручную добавлять какой-то HTML код, чтобы при следующей рассылке данному клиенту в поле "заметки" новый текст вставлялся с новой строки. Т.е если клиенту в разное время было отправлено 5 писем. то при наведении курсором на поле "заметки" текст был более читаем.
2.
Можно ли как-то настроить, чтобы если рассылка идет из поля "емейл" в подчиненной таблице Контакты, то факт рассылки фиксировался бы поле "заметки" к этому конкретно контакту.
Я пробовала сделать рассылку по емейлу, указанному в контакте. Но можно выбрать только поля. указанные в главной таблице, т.е все равно заметки отразятся в основной таблице... :?
3.
В главных константах изменила название организации, с тем чтобы в рассылке в поле "от кого" было наше название. Но в письме, которое я сама себе посылаю чтобы разобраться, вместо названия нашей организации "от кого" так и приходит [НАША_ОРГАНИЗАЦИЯ] :lol:
подскажите, что я делаю не так.
4
Как настроить чтобы в тексте заметки вставлялась текущая дата? Я пробовала перед текстом написать [CurrentDate], но что-то ничего не получилось... В заметку так и вписалось [CurrentDate] выслан емейл .....
5.
Если создать новое поле "емейл" в таблице событий, то можно ли как-то настроить. чтобы емейл, указанный в основной таблице автоматически добавлялся в поле емейл в события.
(чтобы если на сегодня запланировано отослать несколько емейлов. то это можно было сделать непосредственно из "событий" не делая каждый раз возврат в главную таблицу, и затем обратно


Вернуться к началу
 Профиль  
 
СообщениеДобавлено: 11.03.2011 09:39 
Не в сети
Администратор

Зарегистрирован: 15.02.2006 20:16
Сообщения: 3690
Откуда: Санкт-Петербург
Здравствуйте.
1. Попробуйте так:
CHR(10) + CHR(13) + '31.12.2010: послан емейл''
Но может и не получиться.

2. Нельзя. Рассылать можно только по записям главной таблицы. Откройте таблицу "Контакты" в режиме главной таблицы (из меню "Таблицы") и рассылайте.

3. Впишите вашу организацию явно в поле "От кого". В этом поле константы не рассматриваются.

4. [CurrentDate] правильная константа, но в этом поле также константы не рассматриваются

5. Да, вы можете добавить вычисляемое поле "Емейл клиента" (или "Емейл контакта") в таблицу "События".
Правый клик на заголовках полей таблицы "События" -> "Добавить поле", тип: вычисляемое, поле из другой таблицы, tblMain.Email

_________________
2B OR NOT 2B = TRUE


Вернуться к началу
 Профиль  
 
СообщениеДобавлено: 11.03.2011 13:37 
Не в сети

Зарегистрирован: 09.03.2011 07:57
Сообщения: 6
1.
Попробуйте так:
CHR(10) + CHR(13) + '31.12.2010: послан емейл''
Но может и не получиться.
-----------------------------------------------------------------------------------------------------------------------------------------------------------------------------------------------------
Попробовала. Не получилось.. :( В тексте заметки вписались все вычисления, но на следующую строчку при повторном письме не сдвинулось.. Ну да и ладно..



3.
Впишите вашу организацию явно в поле "От кого". В этом поле константы не рассматриваются.
-----------------------------------------------------------------------------------------------------------------------------------------------------------------------------------------------------
Попробовала. У меня письмо посылается, только если название органзации из одного слова без пробела. А если надо написать ООО Фирма Икс, то не получается. Может есть решение?


5.
Да, вы можете добавить вычисляемое поле "Емейл клиента" (или "Емейл контакта") в таблицу "События".
Правый клик на заголовках полей таблицы "События" -> "Добавить поле", тип: вычисляемое, поле из другой таблицы, tblMain.Email
-----------------------------------------------------------------------------------------------------------------------------------------------------------------------------------------------------
сделала! Но теперь новая проблема :lol:
Если рассылка адресатам пойдет из поля события, то факт того, что им было послано письмо я бы тоже хотела видеть в событиях.
Пробовала в событиях создать еще одно поле - Notes (заметки), пробовала выбрать из существуюих полей куда добавлять заметку о факте рассылки. Никуда ничего не добавилось... :roll:
Напишите пожалуйста, можно ли это как-то настроить?


Вернуться к началу
 Профиль  
 
СообщениеДобавлено: 11.03.2011 13:57 
Не в сети
Администратор

Зарегистрирован: 15.02.2006 20:16
Сообщения: 3690
Откуда: Санкт-Петербург
1. В свойствах этого поля у вас стоит галочка "Автопереносы"?
3. Попробуйте так: <ООО "Моя организация">senderemail@mail.ru
5. Если явная ошибка (что-то не вносится, хотя должно вноситься), то обращайтесь к нам поддержку, предоставив копию вашей БД и скриншот.
Проверьте, правильно ли у вас указано поле для обновления, попробуйте выбрать другую операцию (не Добавить, а Присвоить). А также проверьте, последняя ли у вас версия программы.

_________________
2B OR NOT 2B = TRUE


Вернуться к началу
 Профиль  
 
СообщениеДобавлено: 11.03.2011 14:41 
Не в сети

Зарегистрирован: 09.03.2011 07:57
Сообщения: 6
1. В свойствах этого поля у вас стоит галочка "Автопереносы"?
----------------------------------------------------------------------------------
да, галочка стоит

3. Попробуйте так: <ООО "Моя организация">senderemail@mail.ru
---------------------------------------------------------------------------------
не проходит :( Выскакивает окно "не правильно задан адрес отправителя". В поле "от кого" обязательно должен быть указан емейл отправителя. "
Как только пробелы удаляю, оставив одно слово от организации, то происходит отправка.

5. Если явная ошибка (что-то не вносится, хотя должно вноситься), то обращайтесь к нам поддержку, предоставив копию вашей БД и скриншот.
Проверьте, правильно ли у вас указано поле для обновления, попробуйте выбрать другую операцию (не Добавить, а Присвоить). А также проверьте, последняя ли у вас версия программы
--------------------------------------------------------------------------------------------------------------------------------------------------------------------------------------------------------------------------------------
операцию другую выбирала. Версия программы 2.91. Вроде последняя..
Поле для обновления - имеетсч в виду то поле, где будет вписана заметка о факте рассылки? вроде да, все правильно.

НО я только тестирую вашу программу несколько дней. Наверное более корректно будет оплатить, а потом уже высылать скриншоты.. ? :P


PS. Я недавно высылала в тех. поддержку, а также на ваш адрес просьбу о доработке (чтобы дозваниваться с помощью других VOIP, а не только через Skype). Не знаю, дошло ли до вас письмо? и через какое примерно время можно надеяться на эту доработку.


Вернуться к началу
 Профиль  
 
СообщениеДобавлено: 14.03.2011 18:07 
Не в сети
Администратор

Зарегистрирован: 15.02.2006 20:16
Сообщения: 3690
Откуда: Санкт-Петербург
Удерживайте клавишу Shift и кликните кнопку "Старт" для начала рассылки.
Вам будет показана SQL-инструкция, которая будет выполнена для обновления поля.
Сделайте скрин и покажите его нам, плз.

Наведите мышку на надпись "От кого:" и посмотрите примеры во всплывающей подсказке.

Последняя версия программы "Учет клиентов" на данный момент 2.93

_________________
2B OR NOT 2B = TRUE


Вернуться к началу
 Профиль  
 
СообщениеДобавлено: 21.03.2011 21:58 
Не в сети
Администратор

Зарегистрирован: 15.02.2006 20:16
Сообщения: 3690
Откуда: Санкт-Петербург
В новой версии 2.95 подобных проблем быть не должно (занесение факта рассылки, а также с новой строки CHR(13) + ...)

_________________
2B OR NOT 2B = TRUE


Вернуться к началу
 Профиль  
 
Показать сообщения за:  Поле сортировки  
Начать новую тему Ответить на тему  [ Сообщений: 34 ]  На страницу 1, 2, 3  След.

Часовой пояс: UTC + 4 часа


Кто сейчас на конференции

Сейчас этот форум просматривают: нет зарегистрированных пользователей и гости: 0


Вы не можете начинать темы
Вы не можете отвечать на сообщения
Вы не можете редактировать свои сообщения
Вы не можете удалять свои сообщения
Вы не можете добавлять вложения

Найти:
Перейти:  
cron
Создано на основе phpBB® Forum Software © phpBB Group
Русская поддержка phpBB