Программы "Простой софт" www.prostoysoft.ru

ВНИМАНИЕ! РЕКЛАМНЫЕ СООБЩЕНИЯ И ГИПЕРССЫЛКИ В ФОРУМЕ ЗАПРЕЩЕНЫ (посты удаляются автоматически)
Текущее время: 25.02.2026 02:18

Часовой пояс: UTC + 4 часа




Начать новую тему Ответить на тему  [ Сообщений: 17 ]  На страницу 1, 2  След.
Автор Сообщение
СообщениеДобавлено: 19.10.2014 19:59 
Не в сети

Зарегистрирован: 19.10.2014 19:51
Сообщения: 3
Всем привет. Вопрос в следующем:
Мы закупаем один и тот же товар, но по разным закупочным ценам. Соответственно нам необходимо учесть прибыль по товарам из расчета реальной закупочной цены. Но сейчас есть возможность расчитывать прибыль из расчёта последней актуальной закупочной цене либо средней, что искажает статистику по прибыли.
Какие на Ваш взгляд есть варианты реализации с закупочными ценами?


Вернуться к началу
 Профиль  
 
СообщениеДобавлено: 19.10.2014 21:33 
Не в сети

Зарегистрирован: 25.04.2012 10:09
Сообщения: 2233
Откуда: Жуковский, Московская область
Здравствуйте. Были уже вопросы по разным закупочным ценам, воспользуйтесь поиском по форуму.

_________________
90% ответов на ваши вопросы находятся в руководстве, разделах "Вопросы" и "Видео" на нашем сайте.


Вернуться к началу
 Профиль  
 
СообщениеДобавлено: 20.10.2014 12:27 
Не в сети
Администратор

Зарегистрирован: 15.02.2006 20:16
Сообщения: 3690
Откуда: Санкт-Петербург
Вопрос этот интересный, неоднозначный и еще до конца не решенный.
По теории есть два метода учета закупочных цен:
1. FIFO (First In - First Out) - более распространенный
2. и FILO (First In - Last Out).
Чтобы вообразить их наглядно, надо представить некую складскую комнату, куда вносят и выносят, например, коробки с телевизорами.
При 1 комната как бы сквозная и имеет две двери, в одну дверь все вносят, а через другую выносят. Первый внесенный телевизор будет и вынесен (продан) первым.
При 2 комната с одной дверью, поступила партия товара - занесли, вторая - тоже занесли, а потом при продаже мы продаем товар сперва из второй (последней) партии (эти коробки и к двери будут ближе).

Наверное, в конечном итоге, нужно писать какую-то сложную формулу для получения цены закупки с учетом поставок и их количества.


Вложения:
Pic1.JPG
Pic1.JPG [ 157.46 КБ | Просмотров: 87917 ]

_________________
2B OR NOT 2B = TRUE
Вернуться к началу
 Профиль  
 
СообщениеДобавлено: 20.10.2014 12:41 
Не в сети
Администратор

Зарегистрирован: 15.02.2006 20:16
Сообщения: 3690
Откуда: Санкт-Петербург
Все нужно рассматривать на конкретном примере (и будет проще).
Допустим, у нас было два поступления одинаковых телевизоров по 5 штук, в первой партии цена была 100 руб, во второй 200 руб.
Вопрос - какая закупочная цена должна посчитаться и поставиться в поле "Цена закупки" при продаже сразу 10 телевизоров? 150 руб?
Может быть, вообще запрещать продавать товары из разных партий в одной позиции?

_________________
2B OR NOT 2B = TRUE


Вернуться к началу
 Профиль  
 
СообщениеДобавлено: 20.10.2014 15:06 
Не в сети
Администратор

Зарегистрирован: 15.02.2006 20:16
Сообщения: 3690
Откуда: Санкт-Петербург
Есть такой подход - партионный учет. Надо указывать код партии (поле в таблице "Поступившие товары").
И не разрешать продавать товары из разных партий в одной строке. Что, конечно, создает неудобства.

_________________
2B OR NOT 2B = TRUE


Вернуться к началу
 Профиль  
 
СообщениеДобавлено: 20.10.2014 20:11 
Не в сети
Администратор

Зарегистрирован: 15.02.2006 20:16
Сообщения: 3690
Откуда: Санкт-Петербург
А вообще - все зависит от того, что Вам нужно получить в конечном итоге. Если вы хотите чтобы прибыль считалась чисто. То надо говорить об отчете "Продажи и прибыль за период", то тогда его можно формировать с помощью специального программного кода (скрипта), заполняющего некую таблицу с полями: "Код товара", "Всего закуплено на сумму", "Всего продано на сумму", "Прибыль".
Заметьте, никаких цен (тк они все могут быть разные), а только общие суммы. И прибыль в этом случае будет четкой (при условии правильного учета всех поставок, закупочных цен и, конечно, количества).
То есть - наверное все эта тема, поднятая вами, сводится к этому отчету? Не так ли?

_________________
2B OR NOT 2B = TRUE


Вернуться к началу
 Профиль  
 
СообщениеДобавлено: 21.10.2014 11:27 
Не в сети

Зарегистрирован: 19.10.2014 19:51
Сообщения: 3
Ivan писал(а):
А вообще - все зависит от того, что Вам нужно получить в конечном итоге. Если вы хотите чтобы прибыль считалась чисто. То надо говорить об отчете "Продажи и прибыль за период", то тогда его можно формировать с помощью специального программного кода (скрипта), заполняющего некую таблицу с полями: "Код товара", "Всего закуплено на сумму", "Всего продано на сумму", "Прибыль".
Заметьте, никаких цен (тк они все могут быть разные), а только общие суммы. И прибыль в этом случае будет четкой (при условии правильного учета всех поставок, закупочных цен и, конечно, количества).
То есть - наверное все эта тема, поднятая вами, сводится к этому отчету? Не так ли?

Но этот вариант не даёт мне возможность просчитать прибыль по конкретным товарам (товарным партиям). Или я ошибаюсь?


Вернуться к началу
 Профиль  
 
СообщениеДобавлено: 21.10.2014 11:46 
Не в сети
Администратор

Зарегистрирован: 15.02.2006 20:16
Сообщения: 3690
Откуда: Санкт-Петербург
"Код товара", "Всего закуплено на сумму", "Всего продано на сумму", "Прибыль"

>не даёт мне возможность просчитать прибыль по конкретным товарам
Поле "Код товара" видим, значит можно наложить фильтр, и получить прибыль по конкретному товару.

>товарным партиям
Это может быть другой отчет.

_________________
2B OR NOT 2B = TRUE


Вернуться к началу
 Профиль  
 
СообщениеДобавлено: 21.10.2014 12:37 
Не в сети

Зарегистрирован: 19.10.2014 19:51
Сообщения: 3
Ivan писал(а):
"Код товара", "Всего закуплено на сумму", "Всего продано на сумму", "Прибыль"

>не даёт мне возможность просчитать прибыль по конкретным товарам
Поле "Код товара" видим, значит можно наложить фильтр, и получить прибыль по конкретному товару.

>товарным партиям
Это может быть другой отчет.

Те после того, как при изменении отгрузочной цены на последнюю актуальную мы все равно сможем вытащить первоначальную закупочную цену ?


Вернуться к началу
 Профиль  
 
СообщениеДобавлено: 21.10.2014 12:44 
Не в сети
Администратор

Зарегистрирован: 15.02.2006 20:16
Сообщения: 3690
Откуда: Санкт-Петербург
Да, так. Цена закупки меняется в таблице-справочнике "Товары". Но все цены есть также в таблице "Поступившие товары" и количество тут же. Это как бы "история всех поставок". С ценами и датами.

_________________
2B OR NOT 2B = TRUE


Вернуться к началу
 Профиль  
 
СообщениеДобавлено: 21.10.2014 15:12 
Не в сети

Зарегистрирован: 12.02.2014 16:53
Сообщения: 11
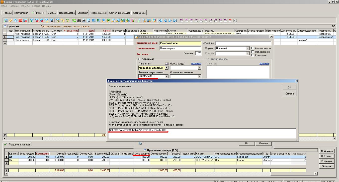
Я тоже столкнулась с такой задачей. Для себя решила ее так:
Поле "Цена закупки" из табл. "Поступившие товары" я включила в представление qdfProductsHistory.

В "Проданных товарах" также добавила такое поле(хранимое), заполняю его через формулу в значении по умолчанию исходя из того что сейчас есть на складе (запрос в "Состояние склада"). Поле "Цена закупки" табл. "Проданные товары" также включила в запрос qdfProductsHistory.

На складе у меня видны одинаковые товары но с разными закупочными ценами.

В таблице "Проданные товары" я вижу и цену закупки и цену продажи - по ней и строю отчет о реальной прибыли.


Вернуться к началу
 Профиль  
 
СообщениеДобавлено: 21.10.2014 16:17 
Не в сети

Зарегистрирован: 12.02.2014 16:53
Сообщения: 11
Vera писал(а):
Я тоже столкнулась с такой задачей. Для себя решила ее так:
Поле "Цена закупки" из табл. "Поступившие товары" я включила в представление qdfProductsHistory.

В "Проданных товарах" также добавила такое поле(хранимое), заполняю его через формулу в значении по умолчанию исходя из того что сейчас есть на складе (запрос в "Состояние склада"). Поле "Цена закупки" табл. "Проданные товары" также включила в запрос qdfProductsHistory.

На складе у меня видны одинаковые товары но с разными закупочными ценами.

В таблице "Проданные товары" я вижу и цену закупки и цену продажи - по ней и строю отчет о реальной прибыли.


Добавляю скриншот с состоянием склада. Когда я оформляю продажу, я беру конкретный товар со склада, у которого указана цена закупки.


Вложения:
3.jpg
3.jpg [ 308.88 КБ | Просмотров: 87852 ]
Вернуться к началу
 Профиль  
 
СообщениеДобавлено: 21.10.2014 17:25 
Не в сети
Администратор

Зарегистрирован: 15.02.2006 20:16
Сообщения: 3690
Откуда: Санкт-Петербург
Интересный вопрос - а что у вас в таблице "Товары"? Дублируется ли товар "Аква Минерале б/газ 2 л" из-за цены?

_________________
2B OR NOT 2B = TRUE


Вернуться к началу
 Профиль  
 
СообщениеДобавлено: 22.10.2014 13:51 
Не в сети

Зарегистрирован: 12.02.2014 16:53
Сообщения: 11
Нет, в таблице "Товары" этот товар в одном экземпляре .
Открыла поле "Код товара". Прикрепляю скриншот.


Вложения:
1.jpg
1.jpg [ 364.73 КБ | Просмотров: 87827 ]
Вернуться к началу
 Профиль  
 
СообщениеДобавлено: 22.10.2014 18:46 
Не в сети
Администратор

Зарегистрирован: 15.02.2006 20:16
Сообщения: 3690
Откуда: Санкт-Петербург
Vera, у вас ведь не используется метод FIFO, судя по скринам, не так ли? А если бы использовали, то такого бы "зоопарка одной и той же воды" в состоянии складов не было бы... Подумайте сами - зачем и кому это надо, продавать воду из разных партий сразу. И видеть остатки по всем партиям воды? Зачем? Как мне лично кажется, гораздо удобнее и дисциплинированнее было бы внедрить правило - первая поступила, первая и должна быть продана. Т.е. запрещать продажи воды из новой партии до тех пор пока вся вода из первой партии не будет продана.
И тогда при случае с двумя поставками телевизоров по разным ценам (два поступления телевизоров по 10 штук, в первой партии цена была 100 руб, во второй 200 руб.) будет следующее Состояние складов:
1. При отсутствии продаж - 2 записи в Состоянии складов (10 и 10 штук)
2. При продаже 5 телевизовров - 2 записи (10 и 5)
3. При продаже 15 телевизовров - 1 запись (5 штук)
4. При продаже 20 - 1 запись (0 штук)
То есть будет гораздо меньше общее количество записей в "Состоянии складов". Все ли понятно? Со всем ли согласны?

_________________
2B OR NOT 2B = TRUE


Вернуться к началу
 Профиль  
 
Показать сообщения за:  Поле сортировки  
Начать новую тему Ответить на тему  [ Сообщений: 17 ]  На страницу 1, 2  След.

Часовой пояс: UTC + 4 часа


Кто сейчас на конференции

Сейчас этот форум просматривают: нет зарегистрированных пользователей и гости: 1


Вы не можете начинать темы
Вы не можете отвечать на сообщения
Вы не можете редактировать свои сообщения
Вы не можете удалять свои сообщения
Вы не можете добавлять вложения

Найти:
Перейти:  
cron
Создано на основе phpBB® Forum Software © phpBB Group
Русская поддержка phpBB